CloserAI 分词器 - ComfyUI 自定义节点操作说明
1. 节点简介
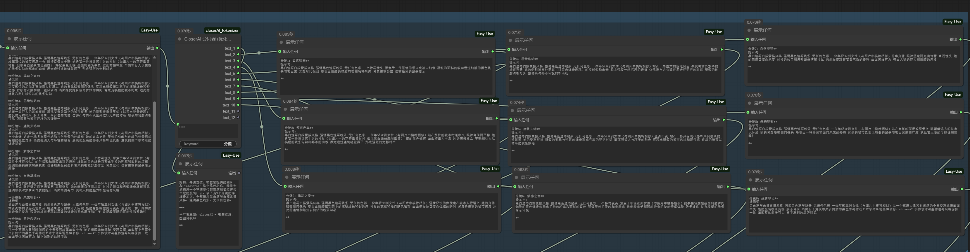
CloserAI 分词器 是一款为 ComfyUI 设计的高效文本处理工具。它的核心功能是将一个大文本块,根据用户指定的关键词和序号,自动分割成多个独立的、有序的文本片段。
本节点特别适用于处理由大型语言模型(LLM)生成的、具有结构化列表(如分镜脚本、章节列表、要点清单等)的文本内容。通过将长文本拆分,您可以将每个文本片段精确地送入后续的流程中(例如,作为多个不同的提示词),极大地提升了自动化工作流的效率和灵活性。
2. 核心功能
- 智能分割:能自动识别“关键词 + 序号”的模式。序号支持中文数字 (一, 二...)、阿拉伯数字 (1, 2...) 以及常见标点 (、, .)。
- 自定义关键词:用户只需输入基础关键词(如
分镜、场景、Chapter),节点即可自动匹配。 - 多路输出:提供 12 个独立的文本输出通道 (
text_1到text_12),对应分割后的文本片段。 - 安装简便:采用单文件节点设计,杜绝了复杂的安装和加载失败的问题。
- 清晰易用:节点界面简洁,操作逻辑清晰明了。

3. 安装步骤
- 下载并请先进入
ComfyUI/custom_nodes/目录 - 重启 ComfyUI:必须完全关闭 ComfyUI(包括后台的命令行窗口),然后重新启动。
4. 使用方法

节点接口说明
- 输入 (Inputs):
text(STRING): 一个多行文本输入框,用于接收需要被分割的长文本。您可以直接粘贴文本,也可以从其他节点(如 LLM 输出节点)连接过来。keyword(STRING): 一个单行文本输入框,用于设置分割文本的基础关键词。
- 输出 (Outputs):
text_1至text_12(STRING): 12个独立的文本输出口。text_1对应分割后的第一个片段,text_2对应第二个,以此类推。
操作流程
- 添加节点:在 ComfyUI 画布上双击,选择
Add Node->CloserAI->CloserAI 分词器。 - 连接输入文本:将您要处理的长文本内容连接到节点的
text输入端。 - 设置关键词:
- 这是最关键的一步。 您需要观察文本中的分割标记,并填入其不包含序号的基础部分。
- 例如,如果您的文本是用
分镜一、分镜二... 来分割的,那么您只需要在keyword输入框中填入分镜。 - 如果文本是用
Chapter 1.、Chapter 2.... 来分割的,您只需填入Chapter。
- 连接输出:将
text_1,text_2等输出端连接到您需要的其他节点上,例如 KSampler 的positive(正向提示词) 输入端。
工作流示例:
5. 应用实例
- 电影分镜生成:从 LLM 获取一段包含 "分镜一"、"分镜二"... 的完整脚本,使用本节点分割后,将每个分镜的描述分别送入文生图模型,批量生成所有分镜画面。
keyword设置为:分镜
- 小说章节摘要:将整本小说文本输入,节点可以按章节切分,方便后续对每一章进行单独的摘要或分析。
keyword设置为:章或Chapter
- 产品要点展示:输入一段包含 "优点1"、"优点2" 的产品介绍,将每个优点分割出来,用于生成对应的宣传图。
keyword设置为:优点
6. 提示与技巧
- 处理前导文本:任何在第一个分割标记(如
分镜一)之前的内容,都会被视为第一段,并从text_1输出。 - 输出上限:本节点最多输出 12 个文本片段。如果原文分割出的内容超过 12 段,多余的部分将被忽略。
- 关键词选择:请选择独特的、不会在普通文本中频繁出现的基础词作为关键词,以避免错误的分割。例如,对于
第一章,使用章作为关键词比使用第更好。
7. 故障排查
- 在菜单中找不到节点?
- 最常见的原因是 ComfyUI 没有完全重启。请确保关闭所有相关的命令行窗口后再次启动。
- 检查安装步骤是否完全正确,特别是文件夹和文件名 (
closerAI_tokenizer和__init__.py) 是否有拼写错误。
- 文本没有被正确分割?
- 检查
keyword输入框中的内容是否与您文本中的标记完全匹配(不含序号部分)。 - 检查您的文本标记格式,确保关键词和序号是紧邻的,例如
分镜一,而不是分镜 一(中间有空格)。 - 确保输入的文本内容不为空。
- 检查
下载:
主题授权提示:请在后台主题设置-主题授权-激活主题的正版授权,授权购买:RiTheme官网
声明:本站所有文章,如无特殊说明或标注,均为本站原创发布。任何个人或组织,在未征得本站同意时,禁止复制、盗用、采集、发布本站内容到任何网站、书籍等各类媒体平台。如若本站内容侵犯了原著者的合法权益,可联系我们进行处理。
