
更多AI前沿科技资讯,请关注我们:
【closerAI ComfyUI】视频高清化!生成速度快!FlashVSR:基于实时扩散的流式视频超分辨率技术! AI短剧制作开源生态逐渐完善!为开花作准备!
大家好,我是Jimmy。开源与闭源视频生成模型领域的竞争越来越激烈!前有开源wan2.2\2.5发布,后有索拉2,再到VEO3.1,以及围绕其衍生的周边解决方案。让视频生成生态越来越完善。
前期我们介绍了新的视频对象分割模型SeC,【closerAI ComfyUI】强!视频分割新模型:SeC模型,让wan2.2 animate视频生成实现更精准的自动分割!
能让在视频中通过坐标捕捉连续的对象。接合wan2.2的animate视频模型,实现精准对象替换或动作参考。前期的工作流也已介绍,我们实现了全自动的wan2.2 animate的人物替换。
这期,同样介绍一个超级棒且实用性强的项目:FlashVSR。
FlashVSR:基于实时扩散的流式视频超分辨率技术!

项目地址:https://github.com/OpenImagingLab/FlashVSR

它的作用就是让视频高清化,现在社区已经在comfyUI中实现FlashVSR.有两个
一个是:https://github.com/smthemex/ComfyUI_FlashVSR
一个是KJ版本:
节点:https://huggingface.co/Kijai/WanVideo_comfy/tree/main/FlashVSR
模型:https://huggingface.co/Kijai/WanVideo_comfy/tree/main/FlashVSR
我们这里介绍KJ版的flashVSR的实现与应用。
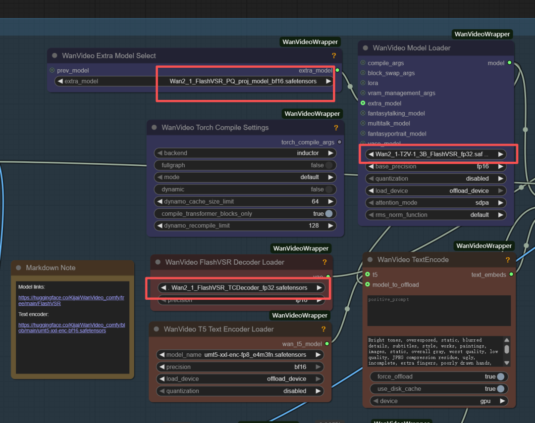
首先,更新KJ节点,然后下载模型:

全部下载。
其中:
Wan2_1-T2V-1_3B_FlashVSR_fp32.safetensor和Wan2_1_FlashVSR_LQ_proj_model_bf16.safetensor 下载后放diffusion_models目录下。
然后Wan2_1_FlashVSR_TCDecoder_fp32.safetensors放VAE目录下。
重启comfyUI。
打开工作流如截图示:

加载刚下载的三个模型:

然后加载要高清化的视频以及设置下尺寸。我这里本地跑的话我设置480P的尺寸来跑:

其它参数可以不用设置了。直接生成。
我上传了个使用索拉生成的影视小短片:
我在RH上跑1080P
本地算力不够怎么办?
如果本地设备算力不好的小伙伴,推荐使用线上comfyUI来运行体验:runninghub.cn

FlashVSR 视频高清化/超分应用体验地址:
https://www.runninghub.cn/ai-detail/1979417336983752705
注册地址:https://www.runninghub.cn/?utm_source=kol01-RH151
通过这个链接第一次注册送1000点,每日登录送100点
最后几句:
如果对你有帮助,请一键三连支持下我,感谢
以下是我开发的节点,配合kontext能高效出片:
1、comfyUI kontext 标注助手节点:
http://closerai.douyoubuy.cn/2025/07/01/2089/
2、comfyUI kontext提示词生成器节点:
http://aigc.douyoubuy.cn/2025/06/30/2062/
3、closerAI 图像循环助手节点:
http://aigc.douyoubuy.cn/2025/07/05/2137/
4、closerAI 自由组合节点:
http://aigc.douyoubuy.cn/2025/07/24/2305/
5、closerAI 自动白边处理节点:
http://aigc.douyoubuy.cn/2025/07/28/2357/
6、closerAI NAG_Sampler节点:
http://aigc.douyoubuy.cn/2025/07/28/2354/
7、comfyUI kontext提示词生成器网页应用:
http://aigc.douyoubuy.cn/closerai-flux-kontext/
8、closerAI 图像自由组合在线版
http://aigc.douyoubuy.cn/closerai-imagefree/
以下是qwen-image相关节点:
以下是我开发的节点,配合qwen-image能高效出片:
1、comfyUI qwen-image-edit提示词生成器节点:
http://aigc.douyoubuy.cn/2025/08/20/2615/
2、closerAI可视化中文编辑节点:
http://aigc.douyoubuy.cn/2025/08/11/2545/
以上是closerAI团队制作的stable diffusion comfyUI closerAI wanvideo_1_3B_FlashVSR_upscale高清放大工作流1018介绍,大家可以根据工作流思路进行尝试搭建。
当然,也可以在我们closerAI会员站上获取对应的工作流(查看原文)。
以上,既然看到这里了,如果觉得不错,随手点个赞、在看、转发三连吧,如果想第一时间收到推送,也可以给我个星标⭐~谢谢你看我的文章,我们,下次再见。
>/ 作者:JimmyMo
更多AI前沿科技资讯,请关注我们:

主题授权提示:请在后台主题设置-主题授权-激活主题的正版授权,授权购买:RiTheme官网

评论(0)