
更多AI前沿科技资讯,请关注我们:
【closerAI ComfyUI】主打快准稳!黑森林开源FLUX.2 [klein] 四个模型!减负后的FLUX2又行了:文生与编辑兼备!
大家好,我是Jimmy。
FLUX2刚出生就被阿里的z-image打下。Flux2 于 2025 年 11 月 25 日正式发布,其中面向开源社区的 Flux2(Dev)以 32B 参数的开放权重形态亮相;而仅隔 3 天,11 月 28 日阿里通义实验室就开源了 Z-Image。Flux2 尚未在开源社区形成传播和使用热潮,就迎来了针对性极强的竞品,直接让用户忘记了臃肿的FLUX2的存在。
这不,就在今天黑森森图队Black Forest Labs (BFL) 开源了FLUX.2 [klein] 家族模型,作为 FLUX 系列中目前最快的模型,“Klein”(德语意为“小”)通过紧凑的架构将文生图、单参考编辑及多参考编辑功能高度统一,实现了前所未有的亚秒级(Sub-second)交互体验。

项目相关链接:
https://bfl.ai/models/flux-2-klein
https://huggingface.co/black-forest-labs/FLUX.2-klein-4B/tree/main
https://huggingface.co/black-forest-labs/FLUX.2-klein-base-4B
https://huggingface.co/black-forest-labs/FLUX.2-klein-9B
https://huggingface.co/black-forest-labs/FLUX.2-klein-base-9B
一、 模型家族核心布局
FLUX.2 [klein] 系列分为 4B(40亿参数) 和 9B(90亿参数) 两个规模级别,每个级别各包含一个“蒸馏版”和一个“基础版”。

1. 详细对比矩阵
| 特性 | [klein] 4B (蒸馏) | [klein] 4B Base | [klein] 9B (蒸馏) | [klein] 9B Base |
|---|---|---|---|---|
| 核心定位 | 极致速度与商用 | 灵活微调底模 | 旗舰级实时画质 | 顶尖科研与炼丹 |
| 推理步数 | 4 步 (极速) | 50 步 (完整) | 4 步 (极速) | 50 步 (完整) |
| 显存需求 | ~8.4 GB (最小) | ~9.2 GB | ~19.6 GB | ~21.7 GB (推荐 29GB) |
| RTX 5090 耗时 | ~1.2 秒 | ~17 秒 | ~2 秒 | ~35 秒 |
| 许可证 | Apache 2.0 (可商用) | Apache 2.0 (可商用) | 非商业许可 | 非商业许可 |
| 文本编码器 | Qwen3 3B 嵌入 | Qwen3 3B 嵌入 | Qwen3 8B 嵌入 | Qwen3 8B 嵌入 |
二、 如何选择最适合您的模型?
场景 A:即时设计与商业部署
- 推荐:FLUX.2 [klein] 4B (蒸馏版)
- 理由:它是目前最亲民、响应最快的模型。由于采用 Apache 2.0协议,您可以放心地将其集成到商业应用中。4 步出图的特性使其非常适合实时预览和交互式设计(UI/UX)。
场景 B:打造个人画风(炼丹/LoRA)
- 推荐:FLUX.2 [klein] 4B Base 或 9B Base
- 理由:“Base”版是未压缩的原始基础模型,保留了完整的训练信号。9B Base 拥有更强的语义理解力,是专业炼丹师首选的底模;若硬件资源有限,4B Base 则是性价比极高的微调选择。
场景 C:极致画质与精准语义
- 推荐:FLUX.2 [klein] 9B (蒸馏版)
- 理由:它在 2 秒内展现出的画质足以匹配体积大其数倍的模型。得益于 Qwen3 8B 编码器,它在处理复杂指令(如排版、长逻辑描述)时表现卓越。
三、 技术突破:统一生成与多参考编辑
与以往模型需要多个插件(如 ControlNet, IP-Adapter)不同,Klein 在架构上原生支持多参考(Multi-reference)。
- 语义编辑: 直接输入指令即可进行物体替换或移除(无需重绘遮罩)。
- 风格/特征参考: 您可以同时上传一张人物图和一张风格图,Klein 能在不到一秒内将两者融合。
四、 在 ComfyUI 中实操指南
FLUX.2 [klein] 的部署非常直观,支持原生的节点流。更新下comfyUI最新版本。
这是如果大家使用的是秋叶整合包,会发现它开发版本停止在1月6日。大家打开秋叶包,在设置中关闭git国内镜像,然后刷新列表就行了。

更新后,下载模型放置对应路径下
1. 模型放置路径
- Diffusion 模型: 下载 .safetensors 文件放入 ComfyUI/models/diffusion_models/。
- CLIP/Text Encoder: Klein 适配 Qwen3 系列编码器,放入 ComfyUI/models/clip/。
- VAE: 使用 FLUX 标准 VAE,放入 ComfyUI/models/vae/。
2. 关键节点配置 (以 4B 蒸馏版为例)
- Load Diffusion Model: 选择 Klein 4B 权重,weight_dtype 建议设为 fp8_e4m3fn(显著降低显存压力)。
- Flux2KleinPipeline / KSampler:
- 步骤 (Steps): 4 步 (蒸馏版) / 30-50 步 (基础版)。
- 引导缩放 (Guidance Scale): 1.0 (蒸馏版) / 3.5 (基础版)。
- 采样器: 建议使用 euler。
3. 工作流
comfyUI模板中提供了基础工作流程。我也重新梳理下:
以下工作流我使用 flux2 klein4B模型。我显存是8G,大家作参考吧。
flux2 klein 4B 文生图工作流如下:

4B是4步CFG1,base就是20~50内,CFG3.5~5。
跑图如下:
提示词:
超高清照片,最好的质量,一位年轻漂亮的东亚女性,留着长卷发,头顶别着墨镜,穿着浅米色针织开衫,内搭红棕色复古花纹吊带长裙,脚穿棕色短靴,露出牙齿灿烂大笑,站在湖边的岩石滩上(有零星绿草),背景是宽阔的蓝色湖水(水面有阳光波光),远处是淡蓝色的连绵山峦,天空晴朗呈浅蓝色,微风吹动头发,明亮的自然日光,悠闲愉悦的度假氛围,色彩温暖明快,细节清晰锐利

提示词:
超高清时尚摄影,最佳质量,一位年轻漂亮的东亚女性,长卷发披肩,头顶戴着钢铁侠金红配色头盔,穿着复古佩斯利花纹的短款棒球服(颜色含粉、红、黑、金,左胸有菱形装饰),内搭黑底白字短款吊带(显示“OSER”“HOSLN”),搭配同花纹的短百褶裙(拼接黑色布料),脚穿带花纹的黑色厚底短靴,站在浅蓝+粉色几何拼接的现代棚拍背景中,姿态自信(单手扶头盔),妆容精致,潮流个性风格,明亮的影棚灯光,细节清晰锐利

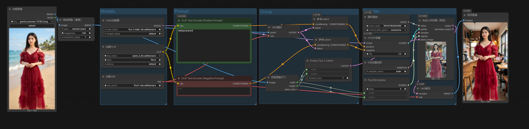
平均:26秒多,是很快。 flux2 klein 4B 图编辑工作流如下: 以下是单图编辑工作流:


输入一张图,提示词写:背景修改成咖啡店
结果为:

嗯,还可以。毕竟蒸馏版本,主要快和稳。
这里我也拿NanoBananaPro对比了下:这是我最新优化的closerAI flow节点,这次突破的验证的难题,终于跑通了,理论上你有PRO账号就能免费无限地使用NanoBananaPro:

可见,flux2 klein4B蒸馏版在图像编辑方便不仅快,还很不错。
我们看看多图编辑,以下是多图编辑工作流:

输入两张图,一张人物,一张服饰,提示词:图1女人换上图2穿搭出现在洱海边,表情很开心。
结果如下:

这里我也拿NanoBananaPro对比了下:


整体表现,很不错,快准稳。是个不错的选择。
好了。FLUX2 klein也交代了,现在z-image Base什么时候出来狙击?
本地算力不够怎么办?
如果本地设备算力不好的小伙伴,推荐使用线上comfyUI来运行体验:runninghub.cn
flux2 klein 4B极速文生图应用体验地址:
https://www.runninghub.cn/ai-detail/2012023275114729473

flux2 klein多图编辑应用体验地址:
https://www.runninghub.cn/ai-detail/2012024396738732034

注册地址:https://www.runninghub.cn/?utm_source=kol01-RH151
通过这个链接第一次注册送1000点,每日登录送100点
最后几句:
如果对你有帮助,请一键三连支持下我,感谢
CloserAI 3D Pose Editor:
http://aigc.douyoubuy.cn/2025/12/03/3448/
closerAI-nanoPrompts:
http://closerai.douyoubuy.cn/2025/11/24/3396/
closerAI 分镜设计 软件(exe)本地运行版
http://aigc.douyoubuy.cn/2025/11/22/3350/
以下是closerAIwater节点:
http://aigc.douyoubuy.cn/2025/10/22/3121/
分镜分词器节点:
http://aigc.douyoubuy.cn/2025/10/11/3080/
json结构化提示词
http://aigc.douyoubuy.cn/2025/11/05/3242/
以上是closerAI团队制作的stable diffusion comfyUI closerAI flux2 klein文生图与多图编辑工作流的介绍,当然,也可以在我们closerAI会员站上获取(查看原文)。
以上,既然看到这里了,如果觉得不错,随手点个赞、在看、转发三连吧,如果想第一时间收到推送,也可以给我个星标⭐~谢谢你看我的文章,我们,下次再见。
>/ 作者:JimmyMo
更多AI前沿科技资讯,请关注我们:

主题授权提示:请在后台主题设置-主题授权-激活主题的正版授权,授权购买:RiTheme官网

评论(0)