更多AI前沿科技资讯,请关注我们:
【closerAI ComfyUI】很强!grok-image这波很强!支持中文的音画同步视频生成,强大算力数秒间生成,免费使用吊打开闭源产品!
原文和效果请看微信公众号的:https://mp.weixin.qq.com/s/yOZwv_mJqBZj3Z3wpl-qmw?token=113037722&lang=zh_CN

大家好,我是Jimmy。
索拉2是音画同步生成在闭源中强者,甚至在开源模型中,唯一有诚意开源的LTX-2也勉强地弥补开源缺失一环:【closerAI ComfyUI】低显存者福音!完美支持8G显存!最可行的8G显存运行LTX-2音画同步视频生成模型的解决方案!尽管如此,LTX-2在画质上以及物理逻辑表现上还是差一点。
就在近日,grok-image升级到1.0版本,从0.9升级到1.0,这次更新有几个亮点,一是能生成10秒,能高清化。二是产品交互终于人类化符合用户操作习惯。最重要一点!音画同步生成,支持中文!这次更新终于能说中文!其他语言我不管,单单能说中文就是一个很大的亮点!
我们看看效果:

结合这波更新,同样的之前关于利用grok进行视频生成的方法论同样适用:Grok很OK!又快又准!5秒图生视频顶级利器!超快速的视频生成,高质量的视频效果!长视频动画制作新思路分享!用好胜过闭源产品和更轻!更快!更好玩!nanoBanana+Grok强强联合!AI视频制作新思路,更高效地一致性视频生成解决方案!
本期,分享一个思路,让大家能轻松玩转grok的视频生成!内容很干,如果对你有帮助,请一键三连支持下我。
理论上,你直接使用,用简单的提示词描述也能生成,如果你打算做口播数字人的视频,如上面的案例中:
你只需要提供文案和一张图,现在grok免费的只能生成6秒,但能升级高清。一个账号大概能生成80多个视频,如此类推,注册多几个,够你玩。

在grok上,直接这么写,文案不要太多,因为6秒长度。就能在10几秒内生成,但如果你的文案长,可以分开多次,最后将视频剪辑合成一个视频即可。就能得到如案例一样长度的自然现实的口播数字人视频。
其次,像我们一般普通人在电影创作上都是小白,难以通过提示词去描述得很详尽。如果不借助LLM,直接提示词描述,如下面的例子。
提示词:她展示着新衣服自信地说:穿上closerAI牌衣服,自信由内而外散发!
你会发现,它就遵循你一张图一句话地脑补了一些内容,特别是讲完话后,挥挥手的动作。因为我们没给它指令,所以它脑补了一些内容。
所以我们需要借助LLM,AI助理来完成。我们给一个想法,让它去丰富。同时,结合之前我分享过的json化提示词结构去丰富它。
关于json结构化提示词分享请看这篇:真强技巧立杆见影!让视频生成更专业!更精准!AI视频Json结构化提示词,让多模态视频生成模型更容易理解!建议收藏学习!
我之前为之开发过一个json结构化提示词节点:

就是将想法转换成json结构化提示词,中间使用了qwen3作为LLM在本地进行推理。如上面截图中,使用了qwen3-VL-4B Q4 GGUF模型,速度快且稳定。
同样的提示词经过转换后:
{
"global_settings": {
"title": "CloserAI自信时刻",
"total_duration": 6,
"aspect_ratio": "16:9",
"style": "时尚广告短片,现代都市感",
"mood": "积极、自信、闪耀",
"tone": "轻快、鼓舞人心",
"color_palette": "高饱和度暖色调:亮橙、金黄、白",
"film_grain": "轻微颗粒感,增强质感",
"audio": {
"ambient": "轻柔城市背景音(脚步声、远处人声)",
"music": "现代电子流行音乐,节奏轻快"
},
"production_design": {
"key_characters": [
"一位年轻女性模特"
],
"key_locations": [
"室内时尚摄影棚,简约现代背景"
],
"key_props": [
"一件设计感十足的CloserAI品牌服装",
"镜子、衣架、灯光装置"
]
}
},
"shot_sequence": [
{
"shot_number": 1,
"timestamp": "0:00-0:15",
"duration": 15,
"composition": "模特正面中景,手持衣服展示,镜面反射背景",
"camera_motion": "缓慢推近面部与服装细节",
"lighting": "明亮柔光打在模特和衣物上,突出质感",
"subject": "女性模特",
"action": "自信微笑,手指轻抚新衣领口,眼神直视镜头",
"environment": "简约白色背景摄影棚,镜面反射增强空间感",
"key_props": [
"CloserAI品牌服装"
],
"style_override": null,
"mood_override": null,
"tone_override": null,
"color_palette_override": null,
"film_grain_override": null,
"audio_sfx": "轻柔的“叮”声(衣物质感音效)",
"audio_music_cue": "音乐渐入,节奏提升",
"dialogue_or_narration": "穿上CloserAI牌衣服,自信由内而外散发!",
"sora_prompt": "一位年轻女性模特在现代摄影棚中展示一件设计感十足的CloserAI品牌服装,她面带自信微笑,手指轻抚衣领,背景是简约白色与镜面反射。镜头缓慢推近,光线明亮柔和,突出衣服质感和人物神态。",
"transition_to_next": "淡入下一场"
},
{
"shot_number": 2,
"timestamp": "0:15-0:30",
"duration": 15,
"composition": "模特转身展示背面,镜头跟随旋转",
"camera_motion": "环绕拍摄+轻微摇移",
"lighting": "保持柔光,强调服装剪裁线条",
"subject": "女性模特",
"action": "优雅转身,展示衣服背部设计与合身剪裁",
"environment": "摄影棚镜面背景继续反射动作,增强动态感",
"key_props": [
"CloserAI品牌服装"
],
"style_override": null,
"mood_override": null,
"tone_override": null,
"color_palette_override": null,
"film_grain_override": null,
"audio_sfx": "轻快的脚步声+金属扣合音效",
"audio_music_cue": "音乐持续,节奏增强",
"dialogue_or_narration": null,
"sora_prompt": "模特优雅转身展示CloserAI服装背面设计,镜头环绕拍摄,背景镜面反射动作,光线柔和突出剪裁线条。",
"transition_to_next": "淡入下一场"
},
{
"shot_number": 3,
"timestamp": "0:30-0:45",
"duration": 15,
"composition": "模特站在镜子前,自拍式视角,反射出自信微笑",
"camera_motion": "轻微晃动镜头模拟手机拍摄角度",
"lighting": "暖光打在镜面与人物面部",
"subject": "女性模特",
"action": "对着镜子比心+点头,展现自我认同感",
"environment": "摄影棚内镜面背景,反射出完整动作",
"key_props": [
"CloserAI品牌服装",
"镜子"
],
"style_override": null,
"mood_override": null,
"tone_override": null,
"color_palette_override": null,
"film_grain_override": null,
"audio_sfx": "轻快的“咔嗒”声
那大家可以拿着上面的结构化提示词当作模板给其AI助理照抄模板,形成指令。
在comfyUI,搭建了grok视频生成工作流:

这里使用了我开发的另一个Grok节点在comfyUI中直接生成视频,一气呵成。当然,大家将上面得到的json结构化提示词直接在网页版的grok上粘贴就能生成了。
生成效果:
再测试下其它的:
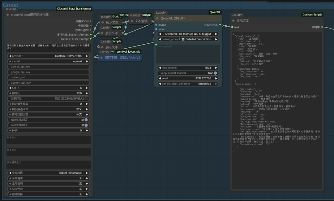
提示词写:她突然散发着金光充满能量,对着镜头说:维护正义是我的职责所在!说完慢慢升空

执行工作流:

转换后提示词:
{
"global_settings": {
"title": "金光觉醒",
"total_duration": 6,
"aspect_ratio": "16:9",
"style": "电影感",
"mood": "史诗感",
"tone": "激昂",
"color_palette": "金色、深蓝、黑色",
"film_grain": "轻微颗粒",
"audio": {
"ambient": "低沉鼓点与风声",
"music": "庄严交响乐"
},
"production_design": {
"key_characters": null,
"key_locations": null,
"key_props": null
}
},
"shot_sequence": [
{
"shot_number": 1,
"timestamp": "0:00",
"duration": "6.0",
"composition": "中景,角色站立于空旷场地中央,背景为暗色天空与远山",
"camera_motion": "缓慢推近",
"lighting": "环境光偏暗,面部有聚光灯打亮",
"subject": "女性角色",
"action": "突然身体散发金光,能量爆发,直视镜头",
"environment": "荒凉城市废墟边缘,天空阴沉",
"key_props": "无",
"style_override": null,
"mood_override": null,
"tone_override": null,
"color_palette_override": null,
"film_grain_override": null,
"audio_sfx": "能量爆破音效+低频嗡鸣",
"audio_music_cue": "音乐骤升,加入铜管与弦乐",
"dialogue_or_narration": "她突然散发着金光充满能量,对着镜头说:维护正义是我的职责所在!说完慢慢升空",
"sora_prompt": "电影感画面:女性角色在废墟中突然被金色光芒包裹,面对镜头高声宣言‘维护正义是我的职责所在’,随后缓缓升空,背景为阴沉天空与远山。风格史诗激昂,色彩以金、蓝为主。",
"transition_to_next": "无"
}
]
}
效果如下:

总结:
目前grok升级后,图像模型不仅能文生图、图生图、图像编辑,设置能图生视频,且视频生成支持中文的音画同步生成,生成视频质量极高且合理。目前以其强大的算力和免费的使用,已满足日常使用。更有免费升级画质从480P升级到720P。特别这次的产品交互做得很好。目前,视频生成模型的强者之一。是目前内容创作的最强法宝。
本地算力不够怎么办?
如果本地设备算力不好的小伙伴,推荐使用线上comfyUI来运行体验:runninghub.cn

人物迁移精准替换flux2klein应用体验地址:
https://www.runninghub.cn/ai-detail-new/2017945754324705281
注册地址:https://www.runninghub.cn/?utm_source=kol01-RH151
通过这个链接第一次注册送1000点,每日登录送100点
最后几句:
如果对你有帮助,请一键三连支持下我,感谢
CloserAI 3D Pose Editor:
http://aigc.douyoubuy.cn/2025/12/03/3448/
closerAI-nanoPrompts:
http://closerai.douyoubuy.cn/2025/11/24/3396/
closerAI 分镜设计 软件(exe)本地运行版
http://aigc.douyoubuy.cn/2025/11/22/3350/
以下是closerAIwater节点:
http://aigc.douyoubuy.cn/2025/10/22/3121/
分镜分词器节点:
http://aigc.douyoubuy.cn/2025/10/11/3080/
json结构化提示词
http://aigc.douyoubuy.cn/2025/11/05/3242/
更多资源和工作流可以在我们closerAI会员站上获取(查看原文)。
以上,既然看到这里了,如果觉得不错,随手点个赞、在看、转发三连吧,如果想第一时间收到推送,也可以给我个星标⭐~谢谢你看我的文章,我们,下次再见。
>/ 作者:JimmyMo
更多AI前沿科技资讯,请关注我们:

主题授权提示:请在后台主题设置-主题授权-激活主题的正版授权,授权购买:RiTheme官网

评论(0)