更多AI前沿科技资讯,请关注我们:
closerAI-一个深入探索前沿人工智能与AIGC领域的资讯平台
【closerAI ComfyUI】NanoBanana 2+grok的图生图、图转视频的最小成本的完美方案,尽情畅玩!适用电商、广告、影视等内容创作行业!

大家好,我是Jimmy。
NanoBanana 2发布后,让闭源界的图像模型领域的图像生成与编辑能力再次提升:【closerAI ComfyUI】谷歌生图新王深夜突袭:Nano Banana 2 深度实测,性能竟“反杀”Pro版?它主打速度与质量的权衡,与此前开源模型flux2 klein的策略一致,既要速度又要质量。
在视频领域,免费级的闭源产品grok在此前也介绍过它更新的强大:grok在消消变强,变得更有生产力,grok文本、图像、视频全面升级!目前是免费中最强最快的生产力工具!冲!
其实充分利用好这两个产品,能满足我们日常很多的应用场景:NanoBanana 2+grok的图生图、图转视频的最小成本的完美方案,尽情畅玩!适用电商、广告、影视等内容创作行业!
先看几个案例:
VLOG日常

影视:人物参考图+9 宫格电影分镜故事

电商
具体操作如下:
先通过nanoBnanan 2生成图片,再通过grok图生视频。
可在gemini 网页版上操作:

然后将图片保存下来,去grok上生成视频:

那如果要多分镜的视频呢?首先是NanoBanana 2生成分镜图。
我在【closerAI ComfyUI】高效!分镜图+seedance2.0视频生成法!减少输入,用图表达,提升效率!节省积分!介绍过N分镜图的方法,有对应的N分镜模板指令,我们将指令给gemini:
我们就将指令提供给gemini,让NanoBanana2生成一张九宫格分镜图:


然后去grok上生成视频
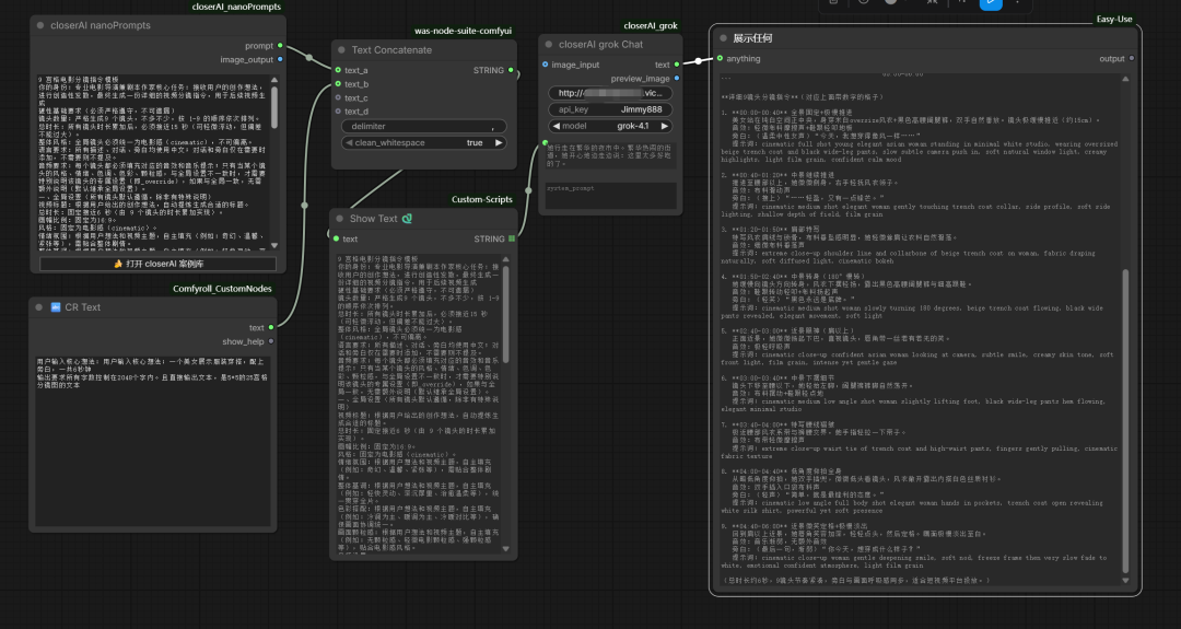
除了在两个平台上来回操作实现。还能在comfyUI中实现。
使用我开发的closerAI-flow节点,目前已支持nanoBanana 2。

通过closerAI-flow节点进行多图生成,以换装为例。

通过NanoBanana2生成:

选择其中一张接入我开发的节点closerAI-gork节点生成视频:

九宫法分镜视频生成法
生成九宫格分镜脚本:

通过closerAI -flow生成九宫格分镜图:

通过gork生成视频

还有另外一种方法,在runningHug上的无限画布,也能生成分镜与视频

它集成了多个优秀的闭源模型:

在图像与视频生成中,一个节点就能直接调用使用并生成。十分方便,且价格优惠。通过注册地址:https://www.runninghub.cn/?utm_source=kol01-RH151 注册后打开无限画面

关于分镜我也在RH上生成了应用,可通过下方直接使用。
本地算力不够怎么办?
如果本地设备算力不好的小伙伴,推荐使用线上comfyUI来运行体验:runninghub.cn

NanoBanana Pro分镜图应用体验地址:
https://www.runninghub.cn/ai-detail/1998278644248272898
注册地址:https://www.runninghub.cn/?utm_source=kol01-RH151
通过这个链接第一次注册送1000点,每日登录送100点
最后几句:
如果对你有帮助,请一键三连支持下我,感谢!
以上是closerAI NanoBanana2+grok视频生成工作流0301的介绍,当然,也可以在我们closerAI会员站上获取(查看原文)。
以上,既然看到这里了,如果觉得不错,随手点个赞、在看、转发三连吧,如果想第一时间收到推送,也可以给我个星标⭐~谢谢你看我的文章,我们,下次再见。
>/ 作者:JimmyMo
更多AI前沿科技资讯,请关注我们:

电商
主题授权提示:请在后台主题设置-主题授权-激活主题的正版授权,授权购买:RiTheme官网

评论(0)