CloserAI Json结构化提示词转化器 介绍与安装
网页版:http://aigc.douyoubuy.cn/closerai-sora-tramsfor/
更新至V1.6版本,请自行下载更新。

1. 项目介绍
CloserAI Sora 提示词转化器 是一个为 ComfyUI 设计的高级节点套件,旨在将用户输入的简单创意(如“一只猫在赛博朋克城市”)自动“导演化”,扩展为一个完整、专业、多镜头的视频分镜脚本。本节点需要魔法使用哦。内置LLM,不需要你填API,但需要魔法
本项目不仅仅是生成提示词,更是生成一个可执行的“制作蓝图”。它利用 LLM(LLM1 源)扮演电影导演、剧作家和摄影指导的角色,将您的想法分解为详细的、结构化的JSON对象,完美适用于Sora等AI视频生成模型。
本项目包含两个协同工作的节点:
closerAI sora提示词转化器:负责将您的创意“导演化”,生成包含所有镜头、对白、音效和风格的完整剧本。

closerAI sora分镜提取器:一个智能解析器,负责从完整剧本中提取单个、完全自洽的分镜,使其可以直接用于生成。

2. 核心功能
- LLM 驱动的创意扩展:利用 LLM1 (gpt-4o, gpt-4.1) 的强大能力,将一句话的灵感扩展为包含多个镜头的完整故事序列。
- 专业分镜模板:生成的 JSON 包含极其详细的电影制作参数,如:
composition(构图)camera_motion(运镜)lighting(光照)audio_sfx(音效)audio_music_cue(音乐提示)
- 智能对白/旁白创作 :节点会主动评估您的提示词,并尝试创作合适的旁白或人物对白 (
dialogue_or_narration)。 - 精细的全局控制:通过下拉菜单精确控制整个视频的基调,包括
全局风格,全局情绪,全局色调,全局色彩和胶片颗粒。 - 双语言分离系统:
模板描述语言:控制JSON中描述性文字(如action)的语言。影片对白语言:单独控制dialogue_or_narration字段中角色所说台词的语言。
3. 依赖项
- Python
requests库:此节点需要requests库来调用 LLM API。- 请在您的 ComfyUI 环境中运行:
pip install requests
- 请在您的 ComfyUI 环境中运行:
4. 安装指南
- 打开您的 ComfyUI 安装目录。
- 导航到
ComfyUI/custom_nodes/文件夹。 - 在此文件夹中,创建一个新文件夹,例如
CloserAI_Sora_Transformer。 - 将您下载的
__init__.py文件放入这个新创建的CloserAI_Sora_Transformer文件夹中。- 最终路径应为:
ComfyUI/custom_nodes/CloserAI_Sora_Transformer/__init__.py
- 最终路径应为:
- 重启 ComfyUI。
安装完成后,您可以在节点菜单的 LLM 分类下找到这两个新节点。
5. 节点使用说明
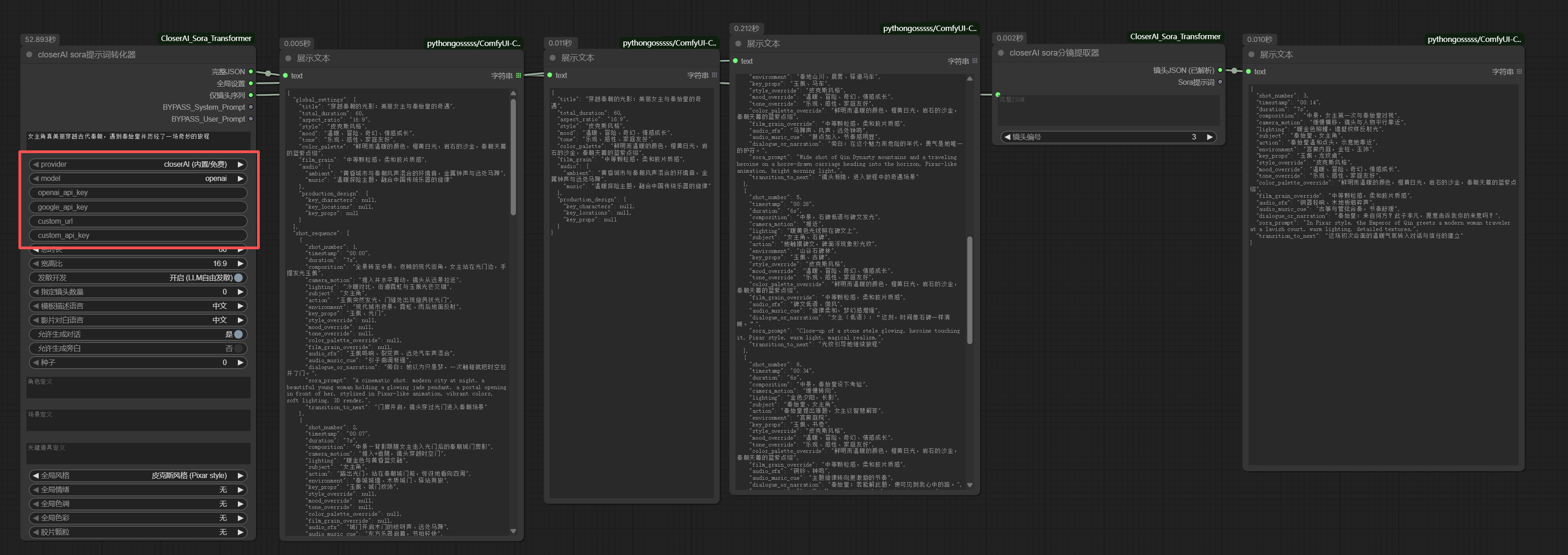
节点一:closerAI sora提示词转化器
这是您的“导演”节点,用于生成完整的剧本。
输入参数:
提示词:您的核心创意,例如“一个宇航员在火星上发现了水”。模型选择:选择用于生成剧本的 LLM1 模型。总时长:您期望的视频总秒数。宽高比:视频的宽高比。模板描述语言:生成的JSON中action,subject等描述性字段所使用的语言(中文/英文)。影片对白语言:生成的dialogue_or_narration字段中角色对白或旁白的实际语言(支持 中/英/日/无对白)。种子/生成后控制:标准的 ComfyUI 随机化控制。全局风格/情绪/色调/色彩/胶片颗粒:用于定义视频的“默认”基调。如果设为“无”,LLM将根据您的提示词自由发挥。
输出端口:
完整JSON:(最重要) 包含global_settings和shot_sequence的原始完整JSON。这是提取器节点的输入源。全局设置:单独提取global_settings部分,方便您在UI上预览检查。仅镜头序列:单独提取shot_sequence数组,包含原始的null值。
节点二:closerAI sora分镜提取器
这是您的“剪辑师”节点,用于提取并**“修复”**单个分镜,使其可以独立使用。
输入参数:
完整JSON:(必须!) 请将此连接到转化器的完整JSON输出端口。它需要这个来读取全局设置。镜头编号:您想要提取第几个镜头(从 1 开始)。
输出端口:
镜头JSON (已解析):- (核心功能!) 这是所选分镜的最终JSON。
- 它已经不再包含
null。 - 示例:如果全局设置
style是 "电影感",并且分镜的style_override是null,这个输出JSON中的style_override字段将被自动替换为"电影感 (cinematic)"。 - 您可以安全地复制这个JSON,它已完全自洽。
Sora提示词:- 直接提取该分镜的
sora_prompt字段,方便您直接连接到其他提示词输入框。
- 直接提取该分镜的
6. 推荐工作流
- 添加
closerAI sora提示词转化器节点。 - 输入您的
提示词,并设置好总时长、全局风格和影片对白语言。 - 添加
closerAI sora分镜提取器节点。 - 将
转化器的完整JSON输出连接到提取器的完整JSON输入。 - 在
提取器上设置镜头编号为 1。 - (可选)添加一个
显示文本节点,连接到提取器的Sora提示词或镜头JSON (已解析)输出,以查看结果。 - (在工作流中)将
Sora提示词输出连接到您的视频生成节点(例如 KSampler 或 Sora 节点)的prompt输入端。 - 生成多镜头:复制
提取器节点,将镜头编号分别设为 2, 3, 4... 并将它们全部连接到同一个转化器的完整JSON输出上。

主题授权提示:请在后台主题设置-主题授权-激活主题的正版授权,授权购买:RiTheme官网
声明:本站所有文章,如无特殊说明或标注,均为本站原创发布。任何个人或组织,在未征得本站同意时,禁止复制、盗用、采集、发布本站内容到任何网站、书籍等各类媒体平台。如若本站内容侵犯了原著者的合法权益,可联系我们进行处理。

评论(0)