
更多AI前沿科技资讯,请关注我们:
【closerAI ComfyUI】三维空间作图法!从closerAI 3Dpose节点引发的三维空间下的生图思路分享:精准姿势迁移、多主体迁移到分镜制作的实践!妙
大家好,我是Jimmy。
前面一期重点介绍了新开发的comfyUI节点——closerAI 3Dpose:人物姿势随心控制节点:closerAI 3Dpose可视化姿势编辑节点,配合NanoBanana Pro实现完美人物姿势控制!
开发这个节点的一开始的想法是解决人物姿势的问题,之前是需要找图然后处理成骨骼图然后利用图像编辑模型完成人物的姿势变换。那找图多麻烦,索性搞个3D模型,自由编辑所有动作。然后最后我们只需要截图,再利用图像编辑模型的能力去完成一致性的人物姿势变换。

当然,动嘴用纯文本提示词也能描述动作。那这是单主体的实践,效果肉眼可见不用多说。
那如果是多主体呢?
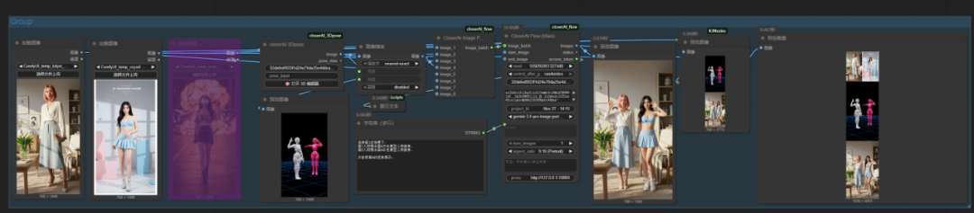
我又对节点进行升级,增加多主体的姿势编辑。


增加后,点击其中一个进行移动与编辑操作。



那多主体,可玩性就高了。
我们尝试下:


拍照后,接入nanoBananaPro工作流中:

提示词写:保持图1的场景下,图1人物摆出图4白色模型人物姿势,图2人物摆出图4红色模型人物姿势,并按照图4的相机视角展示,充分考虑人物之间的位置关系

再试一个:

工作流中:



我们可以看到,这非常有意思。多个主体一起,按我们指定的姿势与空间关系完成生图。
假如再加几个人:

提示词:
保持图1的场景下,
图1人物摆出图4白色模型人物姿势,
图2人物摆出图4红色模型人物姿势,
其它人物自行补充,
场景是他们在空旷的草地在打斗
并按照图4的相机视角展示,充分考虑人物之间的位置关系





这张少了个人。抽下卡就行。
这就引发思考了,这类似画板一样,可搞分镜图。




只要构建了这样的两个模型,空间视角就解锁了,随意截图即可。
这难道 就是三维空间作图法?这果然有点屌。
没想到,我开发的这个节点可玩性还蛮高的,相当于为comfyUI提供了一个空间构图的方法!
有意思。后期考虑加入些场景与道具的功能来玩玩。
本地算力不够怎么办?
如果本地设备算力不好的小伙伴,推荐使用线上comfyUI来运行体验:runninghub.cn

nano banana pro多图编辑应用体验地址:
https://www.runninghub.cn/ai-detail/1993572508968435714
注册地址:https://www.runninghub.cn/?utm_source=kol01-RH151
通过这个链接第一次注册送1000点,每日登录送100点
最后几句:
如果对你有帮助,请一键三连支持下我,感谢
CloserAI 3D Pose Editor:
http://aigc.douyoubuy.cn/2025/12/03/3448/
closerAI-nanoPrompts:
http://closerai.douyoubuy.cn/2025/11/24/3396/
closerAI 分镜设计 软件(exe)本地运行版
http://aigc.douyoubuy.cn/2025/11/22/3350/
以下是closerAIwater节点:
http://aigc.douyoubuy.cn/2025/10/22/3121/
分镜分词器节点:
http://aigc.douyoubuy.cn/2025/10/11/3080/
json结构化提示词
http://aigc.douyoubuy.cn/2025/11/05/3242/
以上是closerAI团队制作的stable diffusion comfyUI closerAI 3Dpose+NanoBananaPro工作流1202的介绍,当然,也可以在我们closerAI会员站上获取(查看原文)。
以上,既然看到这里了,如果觉得不错,随手点个赞、在看、转发三连吧,如果想第一时间收到推送,也可以给我个星标⭐~谢谢你看我的文章,我们,下次再见。
>/ 作者:JimmyMo
更多AI前沿科技资讯,请关注我们:

主题授权提示:请在后台主题设置-主题授权-激活主题的正版授权,授权购买:RiTheme官网

评论(0)