closerAI_grok 是基于 mochipixel-GrokToApi 项目而设计的一套ComfyUI节点插件,能够直接打通本地部署的 mochipixel-GrokToApi 服务引擎。
mochipixel-GrokToApi (https://mochi.douyoubuy.cn/#/marketplace/prod_1772012608872)来自麻薯像素团队的项目产品。就是一个能在本地将grok转换成openAI标准API接口的项目。有了API就能在其它软件应用中使用。
通过closerAI_grok这套节点,您可以将 Grok 最强悍的自然语言理解、一键文生图、图像编辑、多模态视觉识别,乃至史诗级的图片转动态视频能力,完美融入到您自己的 ComfyUI 自动化图文视频工作流中。

📥 一、 安装指南
- 定位插件目录 找到您的 ComfyUI 安装主目录,进入其中的
custom_nodes文件夹。 - 复制文件 将
closerAI_grok整个文件夹复制进您的comfyUI的custom_nodes目录下。 - 安装必须的环境依赖 该节点运行需要您安装以下 Python 扩展库(通常标准版 ComfyUI 已自带绝大部分):
requests(基础网络请求)opencv-python/cv2(用于解码视频帧,非常重要)
opencv-python和requests。ComfyUI 玩家就可以直接在 ComfyUI 的 Python 环境中运行pip install -r requirements.txt - 重启 ComfyUI 节点拷贝和依赖安装完毕后,重启 ComfyUI。在工作区空白处双击呼出搜索框,输入
grok即可看到新增的两个超级节点。
🧩 二、 核心节点用途说明
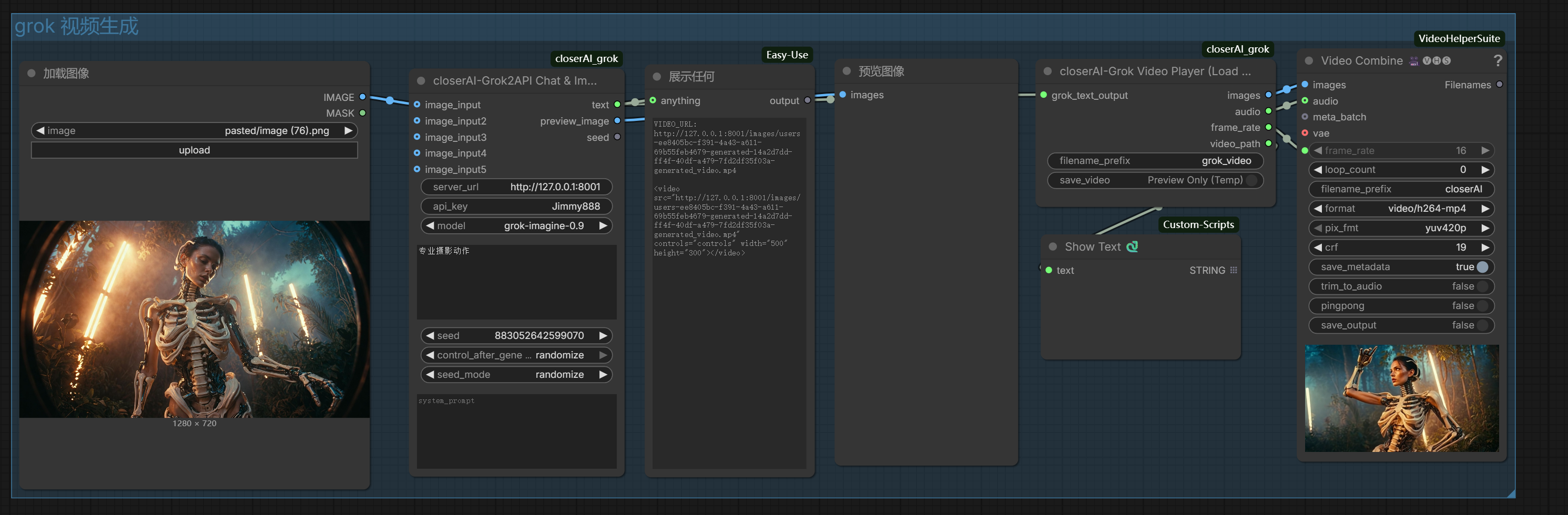
1. closerAI-Grok2API Chat & Imagine (全能主节点)
负责与大模型核心进行所有的通信交互。无论您是打字问答、还是画图、修图、要求生成视频,都使用此节点。

【关键配置填写】
- server_url: 填入您本地启动的 GrokToApi 黑色控制台服务地址,例如:
http://127.0.0.1:8001。 - api_key: 填入您在 GrokToApi 后台管理面板中自己配置的
API Key。 - model:
- 想要修图/编辑特定图片,选
imagine-image-edit。 - 想要静态图生成动态大片视频,选
grok-imagine-0.9。
- 想要修图/编辑特定图片,选
- image_input (1~5): 您可以最多把 5 张
Load Image节点送来的照片连入这里,让大模型帮您看图分析或作为处理底图。
2. closerAI-Grok Video Player (Load URL) (视频解码器节点)
当您在主节点强行使用 grok-imagine-0.9 模型生成了一段绝美的视频后,大模型主节点返回的其实是一条视频网址直链。 此节点的作用就是自动追踪这条网址,将其下载,并逐帧解码为 ComfyUI 原生可读的图片序列帧。
【必备接线】
- 此节点的 grok_text_output 端口,必须连接上一级主节点
closerAI-Grok2API的text输出口,它会自动提取源视频供您进行后续放大等二次创作流。

3.基础工作流程如下:
1)文本生成:

2)图像生成:

3)单图/多图编辑

4)图生视频

主题授权提示:请在后台主题设置-主题授权-激活主题的正版授权,授权购买:RiTheme官网
声明:本站所有文章,如无特殊说明或标注,均为本站原创发布。任何个人或组织,在未征得本站同意时,禁止复制、盗用、采集、发布本站内容到任何网站、书籍等各类媒体平台。如若本站内容侵犯了原著者的合法权益,可联系我们进行处理。

评论(0)