
CloserAI Flow2API是一个专门围绕 麻薯像素Mochi Pixel开发的flow2API 项目开发的节点。
主要作用:主要是利用本地启用的flow2API项目,为comfyUI提供一个能使用flow2API接口的插件应用。能在comfyUI中无限畅玩使用NanoBananaPro、NanoBanana2、imagen 4!!!
麻薯像素Mochi Pixel flow2API项目链接:
https://mochi.douyoubuy.cn/#/marketplace/prod_1772725982943
必须开通了该服务才能成功使用flow2API节点在comfyUI中进行生图。
没有这个服务端的话不要购买这个节点!
没有这个服务端的话不要购买这个节点!
没有这个服务端的话不要购买这个节点!

🛠️ 第一步:后端服务准备 (麻薯像素Mochi Pixel flow2API)
在使用 ComfyUI 节点前,您必须先运行麻薯像素Mochi Pixel flow2API 的Flow2API 后端服务。
- 启动服务:运行项目根目录下的
CloserAI_Flow2API_Server.exe。 - 首次运行:第一次启动会自动初始化数据库和配置文件。
- 获取连接信息:
| 项目 | 默认值 / 说明 |
|---|---|
| API Host | 通常为 http://127.0.0.1:8000 |
| API Key | 脚本预设或在 setting.toml 中配置(如 abc123) |
[!IMPORTANT]
请保持后端控制台窗口开启,否则 ComfyUI 无法通过 API 调取生成功能。
📥 第二步:节点安装
- 手动安装:
- 将
closerAI_flow2api文件夹整个复制到您的 ComfyUI 安装目录下的custom_nodes文件夹中。
- 将
- 重启 ComfyUI:启动或重启 ComfyUI 加载新节点。
🧩 节点说明
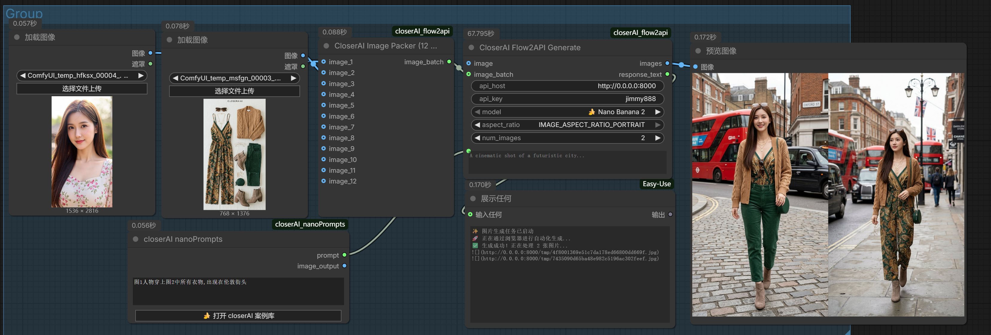
1. CloserAI Flow2API Generate (核心生成节点)
这是最主要的生成节点,负责将您的提示词发送给后端服务并取回图像。
🔹 输入项 (Inputs)
api_host: 后端服务的地址(默认http://127.0.0.1:8000)。api_key: 身份验证密钥。model: 模型选择,推荐使用🍌 Nano Banana 2获取最高稳定性。aspect_ratio: 画幅比例(横版或竖版)。num_images: 一次生成的图片数量。prompt: 生成描述词(支持多行)。image(可选): 单张参考图输入。image_batch(可选): 多张参考图输入(配合 Packer 节点)。
🔸 输出项 (Outputs)
images: 生成好的图像(可直接连接Preview Image或Save Image)。response_text: 服务端返回的原始文本信息。

2. CloserAI Image Packer (图像打包节点)
如果您有多张图片想要作为生成参考(Image-to-Image / Style Reference),使用此节点进行打包。
- 功能:支持最多 12 张 图片并发输入。
- 连接:输出连接到 Generate 节点的
image_batch槽位。

插件节点下载:
主题授权提示:请在后台主题设置-主题授权-激活主题的正版授权,授权购买:RiTheme官网
声明:本站所有文章,如无特殊说明或标注,均为本站原创发布。任何个人或组织,在未征得本站同意时,禁止复制、盗用、采集、发布本站内容到任何网站、书籍等各类媒体平台。如若本站内容侵犯了原著者的合法权益,可联系我们进行处理。


评论(0)