更多AI前沿科技资讯,请关注我们:
closerAI-一个深入探索前沿人工智能与AIGC领域的资讯平台
【closerAI ComfyUI】黑森林最新升级:FLUX.2 [klein] 9B-KV 重磅发布!KV 缓存加持,多参考图像编辑速度飙升 2.5 倍!

大家好,我是Jimmy。
在 AI 图像生成领域,速度与质量的平衡一直是开发者与创作者最头疼的问题。2026 年 1 月,Black Forest Labs 推出的 FLUX.2 [klein] 系列已将“亚秒级生成 + 多参考编辑”推向新高度:【closerAI ComfyUI】快就一个字!FLUX2 klein的极速生图与图像编辑解决方案!又快又稳,一个开源界图像生成的综合模型的极致用法.这套模型已经很强,我也围绕它开发了不少节点辅助生成,如打光t和多视角:
【closerAI ComfyUI】CloserAI-Relight-Control重打光和多视角的插件解决方案!flux2 klein、qwenEdit都能玩起来!
风格迁移,光影迁移,图案迁移、万物换肤等:
【closerAI ComfyUI】电商最强辅助,一个字,强!flux2 klein的图案提取与万物换肤解决方案,速度与质量并存!
而就在最近,他们又带来了一个重量级优化变体——FLUX.2 [klein] 9B-KV。
这款模型不是简单的迭代,而是专为多参考图像交互编辑场景量身打造的“速度怪兽”。它在保留 FLUX.2 [klein] 9B 全部顶级能力的同时,通过创新的 KV 缓存机制,将重复计算大幅削减,真正让“实时交互视觉智能”从概念走向落地。
一、项目核心总结:什么是 FLUX.2 [klein] 9B-KV?
FLUX.2 [klein] 9B-KV 是 Black Forest Labs 在 FLUX.2 [klein] 9B 基础上的优化变体,核心亮点在于KV-Cache 支持,专为加速多参考图像编辑工作流而生。
- 模型规格:9B 流模型 + 8B Qwen3 文本嵌入器,步蒸馏至仅 4 步推理,即可实现亚秒级生成。
- 核心能力:文本生成图像(T2I)、单/多参考图像编辑,全统一在一个模型中,无需切换不同 pipeline。
- 硬件门槛:全量模型版本,需要的配置约 29GB VRAM,NVIDIA RTX 5090 及以上即可流畅运行。
- 许可协议:FLUX Non-Commercial 非商业许可,可免费用于研究、个人创作与原型验证。
- 开源集成:完美适配 Hugging Face Diffusers,已提供 Flux2KleinKVPipeline,开箱即用。
一句话概括:它就是“更快、更聪明、更适合交互”的 FLUX.2 [klein] 9B。
二、与前代模型相比,到底有何不同?
前代主力模型 FLUX.2 [klein] 9B 已经非常强悍:
- 统一生成与编辑架构
- 4 步蒸馏实现亚秒级速度
- 支持多参考图像融合
- 优秀提示遵循能力和输出多样性
- 匹配甚至超越 5 倍参数量模型的质量
但在多参考编辑场景下,它仍有明显痛点:在每一次去噪步骤中,参考图像的 Token 都需要完整前向计算一次。假如你用 3 张参考图做 4 步推理,就要重复计算参考图像 4 次——计算冗余巨大。
FLUX.2 [klein] 9B-KV 的革命性突破在于引入 KV-Cache 机制:
- Step 0:首次完整前向,提取参考图像的 Key-Value 对并存入缓存。
- Step 1-3:直接复用缓存的 KV 对,跳过参考图像的重复计算。
实测结果:多参考编辑场景下推理速度提升最高达 2.5 倍! 这不是理论加速,而是实打实的多参考、多次迭代场景下的质变——生成变体、风格融合、交互式设计工具的延迟大幅降低,用户几乎感受不到“等待”。
简单说:
- 标准 9B:适合单次生成或少量参考,速度已极快。
- 9B-KV:专为“同一组参考图反复编辑”而生,是交互式应用的天生搭档。
三、它的核心价值:开启真正意义上的“交互式视觉智能”
在 Black Forest Labs 的愿景中,AI 不只是“画图工具”,而是能看、创、迭代的实时伙伴。
FLUX.2 [klein] 9B-KV 最突出的价值就在于:让多参考编辑从“能用”变成“丝滑好用”。
正如 Black Forest Labs 在博客中所言:“我们相信,未来属于那些能让创作者与开发者实时看见、创造、迭代的 AI 系统。” 9B-KV 正是迈向这一愿景的关键一步。
四、comfyUI中的实现
comfyUI目前已支持flu2 klein-9B-KV 版本。使用FP8模型。
基础工作流可以在更新comfyUI后在模板中找到

打开如下:

设备要求有点高。这里我重点是分享下GGUF的解决方案。
flu2 klein-9B-KV GGUF图像生成与编辑工作流方案
1、flux2 klein-9B-KV GGUF模型下载
地址:https://huggingface.co/QuantStack/FLUX.2-Klein-9B-KV-GGUF

这里我下载的是:Flux-2-Klein-9B-KV-Q4_K_M.gguf ,下载后放置models\diffusion_models下
2、更新GGUF节点
https://github.com/city96/ComfyUI-GGUF
3、下载一个GGUF 模型兼容的 Flux KV Cache 节点
https://github.com/YarvixPA/ComfyUI-YarvixPA
第2、3节点下载后放置comfyUI/custom_nodes下
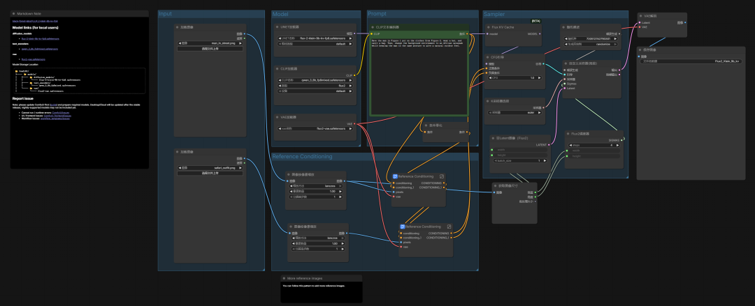
4、工作流搭建
flux2 klein-9B-KV GGUF图像生成与编辑工作流方案

在前面教程文章中有介绍过flux2 klein的GGUF工作流:
在此基础主要修改两个地方即可运行这个模型。
第一是加载模型如下图示。

其中在clip模型中使用qwen3-8B-Q4_K_M.GGUF减少低配设备压力;
第二是加上GGUF 模型兼容的 Flux KV Cache 节点

然后因为是蒸馏版本的flux2 klein 9B-kv模型,所以它是4步 1CFG的设置

至此工作流搭建完毕:这是多图编辑的,单图则将第二、第三张同时忽略即可。

体验效果如下:
案例一:多主体一致性
提示词:图1与图2人物在伦敦桥上合照

案例二:多主体一致性
提示词:图1人物换上图2的穿搭,出现在广州塔,不同姿势,全景

它不懂广州塔,哈哈。情有可原。
案例三:姿势编辑
这里使用到我开发的closerAI 3D pose节点(好久没更新优化这个节点,想法很多,工作量也有些大)


提示词:图1人物换上图2的穿搭,出现在广州塔,不同姿势,全景

案例四:单图编辑
提示词:
朋友圈风格・3D 弹出写真提示词。写实高清时尚上身照,人物:[角色描述 + 表情],身着:[详细服装]。画面为仿微信朋友圈界面,居中白色卡片框,背景柔和纯色:[背景色]。
界面细节:顶部:细白边框,模拟朋友圈卡片顶部。左侧、右侧:细白边框
底部:粗白边框,模拟微信朋友圈底部互动区
底部带有:点赞图标、评论图标、分享图标
底部文字清晰可见:[点赞数] 点赞,[用户名],文案:[标题文字]… 展开,查看更多评论

本地算力不够怎么办?
如果本地设备算力不好的小伙伴,推荐使用线上comfyUI来运行体验:runninghub.cn

人物迁移精准替换flux2klein应用体验地址:
体验地址:https://www.runninghub.cn/ai-detail/2017945754324705281
注册地址:https://www.runninghub.cn/?utm_source=kol01-RH151
通过这个链接第一次注册送1000点,每日登录送100点
最后几句:
如果对你有帮助,请一键三连支持下我,感谢
以上是closerAI团队制作的stable diffusion comfyUI closerAI flux2 klein-9B-KV GGUF图像生成与编辑工作流方案0313的介绍,当然,也可以在我们closerAI会员站上获取(查看原文)。
以上,既然看到这里了,如果觉得不错,随手点个赞、在看、转发三连吧,如果想第一时间收到推送,也可以给我个星标⭐~谢谢你看我的文章,我们,下次再见。
>/ 作者:JimmyMo
更多AI前沿科技资讯,请关注我们:

主题授权提示:请在后台主题设置-主题授权-激活主题的正版授权,授权购买:RiTheme官网

评论(0)