更多AI前沿科技资讯,请关注我们:
【closerAI ComfyUI】高效!分镜图+seedance2.0视频生成法!减少输入,用图表达,提升效率!节省积分!

大家好,我是Jimmy。
前面有介绍seedance2.0的九宫格视频生成法:爆火全网!Seedance 2.0 震撼发布:从“听不懂人话”到“导演级”控制,九宫格分镜+Seedance 2.0视频生成法!减少输入让制作更可控。

因为目前Seedance2.0最长是15秒。其实我个人觉得15秒钟,九宫格分镜是足够表达一个片段的。但也有小伙伴问到如何制作多些分镜画面。其实。我在以前的文章中在索拉2的玩法中提及过:AI视频最强套件组合:ComfyUI导演分镜节点+Json结构提示词转化器+Nano一致性出图,AI视频漫剧内容生产的思考与实践
延续这个思路。其实同样适用于Seedance2.0。只是通过导演分镜节点或者提示词转换器出来的出来的提示词,我们是用于输入给nanoBananaPro来直接生成分镜图用,但Seedance2.0提示词输入的长度有限,所以我们不能直接用json格式结构化提示词直接喂给Seedance2.0。其实你可以,分镜图+脚本截图。以图的形成作为参考输入。
这里讲讲如何生成N宫格的分镜图。
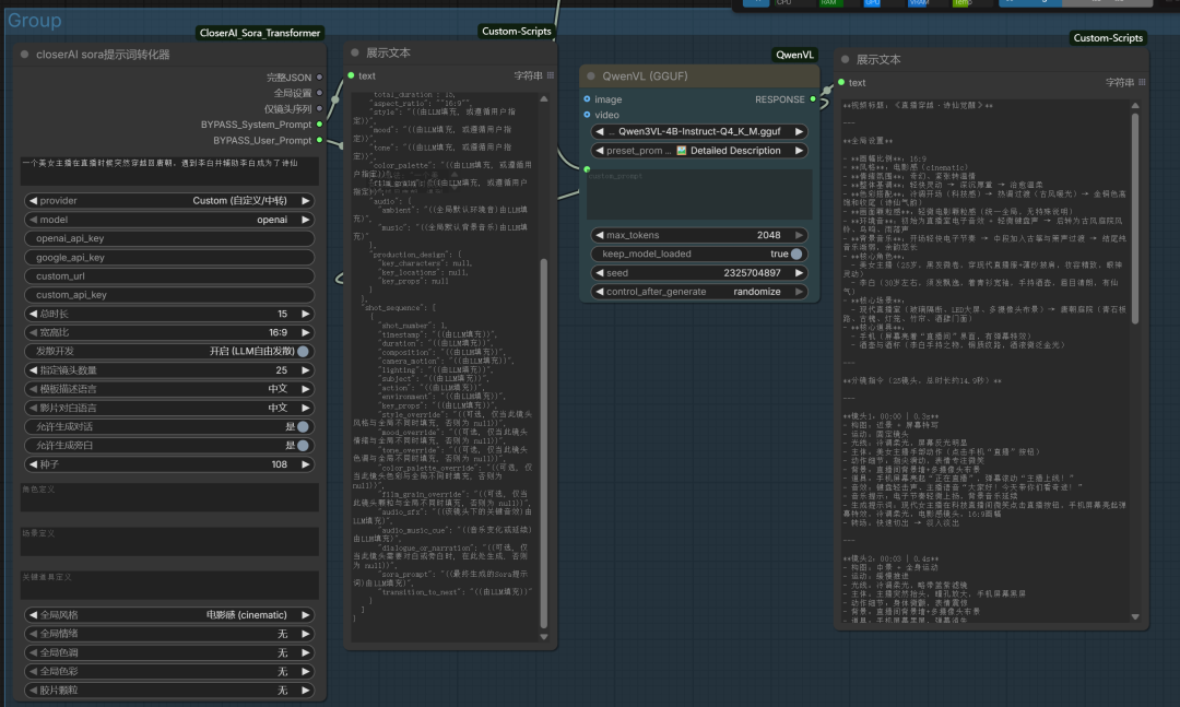
在comfyUI中,使用closerAI sora提示词转化器,如下图示。模式我们选用用户自定义。打包指令输出接入Qwen3-VL (GGUF)。我测试过,本地使用LLM推理的话,长度是2048是极限。如果25张分镜是输出不完整的,所以9、16是最好的选择。当然25张可以外接使用第三方LLM API 来实现。
下图是使用closerAI sora提示词转化器+Qwen3-VL (GGUF)来实现提示词输出的工作流:

25分镜图,可使用CloserAI Gemini Node,使用gemini生成。

所以整体流程如下:

输出结果如下:如果没有我开发的这个节点的,或者不知道LLM指令怎么写的,直接复制我这个给AI助手形成标准模板即可。
### 视频分镜指令:千年直播间之李白企划
**一、全局设置**
* **标题:** 《光影盛唐:云端诗仙》
* **时长:** 15秒 (16:9)
* **风格:** 电影感,穿越奇幻,快节奏剪辑
* **色彩:** 前段赛博霓虹(冷),中段烛光暖黄(暖),后段金光神圣
* **颗粒:** 前段高清无噪点,中段轻微胶片颗粒
* **音效:** 全局环境音切换(室内嗡鸣->风吹烛火->电流声);BGM:轻快电子转恢弘古琴
* **角色:**
* **安娜:** 20岁,网红女主播,时尚妆容,手持智能手机。
* **李白:** 40岁,白袍散发,醉态狂放,手持毛笔。
* **场景:** 现代直播间(LED背景)、唐朝酒肆(木质结构、月光)。
---
**二、25镜头分镜详解**
1. **[00:00|0.6s]** 特写|固定|环形柔光。安娜对着镜头比心,笑容甜美。背景LED闪烁。音效:叮。乐:轻快电子。台词:“家人们好!” 提示词:Cinematic close-up, female streamer winking, ring light reflection in eyes, vivid makeup.
2. **[00:00|0.6s]** 全景|缓慢后拉|冷调直播光。安娜兴奋地指着屏幕弹幕。音效:弹幕飞速刷屏声。乐:电子乐渐强。台词:“今天整点狠活!” 提示词:Medium shot, streamer pointing at screen, scrolling comments overlay, modern studio.
3. **[00:01|0.6s]** 特写|剧烈晃动|故障闪烁光。手机屏幕出现乱码漩涡。音效:电流滋滋声。乐:音乐变调扭曲。台词:“哎?手机怎么……” 提示词:Smartphone screen glitching, abstract digital vortex, shaking camera.
4. **[00:01|0.6s]** 中景|旋转推进|蓝紫光吸入。安娜被吸入手机屏幕,身体拉长变形。音效:空灵吸入声。乐:音乐骤停。台词:“啊——!” 提示词:Woman being sucked into digital portal, motion blur, surreal distortion.
5. **[00:02|0.6s]** 极特写|快速频闪|黑白剪影。安娜的瞳孔映出时空隧道光束。音效:心跳声。乐:低频嗡鸣。提示词:Extreme close-up of eye, reflection of time travel tunnel, high contrast.
6. **[00:03|0.6s]** 全景|急速下坠|暖黄烛光。安娜从天花板掉落,摔在木桌上。音效:木头断裂巨响。乐:古琴重音一下。台词:“哎哟!” 提示词:Woman falling onto wooden table, ancient Chinese tavern, dust particles flying.
7. **[00:03|0.6s]** 中景|低角度仰拍|摇曳烛光。李白手持酒杯,惊愕地看着桌上的人。音效:酒杯磕碰声。乐:背景寂静。台词:“何方妖孽?” 提示词:Li Bai holding wine cup, shocked expression, ancient robes, candlelight atmosphere.
8. **[00:04|0.6s]** 特写|快速推近|面部补光。安娜抬头,一脸懵圈,头发凌乱。音效:衣物摩擦声。乐:尴尬的音效。台词:“这是哪?” 提示词:Close-up streamer confused, messy hair, looking around, ancient background.
9. **[00:04|0.6s]** 过肩镜头|手持晃动|自然月光。安娜看到李白,视线聚焦由于酒壶。音效:风吹窗户声。乐:古琴若隐若现。台词:“你是……李白?” 提示词:Over-the-shoulder shot, looking at Li Bai, wine pot on table, moonlight through window.
10. **[00:05|0.6s]** 特写|侧拍|轮廓光。李白苦恼地抓头,笔悬在纸上。音效:叹气声。乐:忧郁古风旋律。台词:“诗……写不出啊!” 提示词:Li Bai frustrated, holding brush, ink dripping, writer's block.
11. **[00:06|0.6s]** 特写|高角度俯拍|屏幕亮光。安娜掏出手机,屏幕亮起,信号满格。音效:手机解锁声。乐:科技感音效。台词:“别急,我有外挂。” 提示词:Hand holding smartphone, screen glowing in dark room, 5G icon visible.
12. **[00:06|0.6s]** 特写|手指滑动|冷暖对比光。手指在屏幕快速输入“李白名诗”。音效:键盘打字声。乐:节奏加快。提示词:Fingers typing on touchscreen, search engine interface, macro shot.
13. **[00:07|0.6s]** 中景|推镜头|屏幕反光。安娜把手机怼到李白眼前。音效:Whoosh声。乐:鼓点切入。台词:“照着念!” 提示词:Streamer showing phone to Li Bai, glowing screen illuminating their faces.
14. **[00:07|0.6s]** 极特写|瞳孔放大|屏幕蓝光。李白眼睛瞪大,映出“床前明月光”字样。音效:重音轰鸣。乐:震撼音效。台词:“这字……会发光?” 提示词:Extreme close-up Li Bai's eyes, reflection of Chinese characters, shock.
15. **[00:08|0.6s]** 全景|360度环绕|神圣金光。李白扔掉酒杯,大笑,抓起毛笔。音效:酒杯摔碎声。乐:恢弘管弦乐起。台词:“妙!太妙了!” 提示词:Li Bai laughing maniacally, throwing wine cup, dynamic camera orbit, energy rising.
16. **[00:09|0.6s]** 特写|慢动作|墨汁飞溅。毛笔重重落在宣纸上,墨汁溅起。音效:挥毫泼墨声。乐:激昂鼓点。提示词:Slow motion brush hitting paper, ink splashing, macro detail, traditional calligraphy.
17. **[00:09|0.6s]** 中景|快速侧移|流光溢彩。李白狂草书写,安娜在一旁举着手机照明补光。音效:纸张翻动声。乐:高潮乐段。台词:“这就是赛博助攻!” 提示词:Li Bai writing furiously, streamer holding phone light, dynamic side tracking.
18. **[00:10|0.6s]** 特写|定格|金色粒子。纸上的字迹浮现金光粒子,飘向空中。音效:魔法闪烁声。乐:神圣合唱。提示词:Calligraphy characters glowing gold, magic particles rising from paper.
19. **[00:11|0.6s]** 仰拍|旋转|月光与金光。李白举杯邀明月,豪气干云。音效:豪迈笑声。乐:乐曲高潮。台词:“举杯邀明月!” 提示词:Low angle Li Bai toasting to the moon, cinematic lighting, epic pose.
20. **[00:11|0.6s]** 中景|虚化淡出|光芒吞没。安娜看着李白,身体开始变得透明。音效:数据传输声。乐:温和的弦乐。台词:“任务完成,撤!” 提示词:Streamer fading away into pixels, smiling, watching Li Bai.
21. **[00:12|0.6s]** 全景|固定|冷清月光。酒肆恢复平静,只剩李白一人醉卧。音效:风铃声。乐:余音袅袅。台词:“仙女?” 提示词:Empty tavern, Li Bai sleeping on table, peaceful moonlight.
22. **[00:13|0.6s]** 特写|快速切换|现代直播室光。安娜猛然在直播椅上醒来。音效:抽气声。乐:直播间背景音回归。台词:“我刚才……” 提示词:Streamer waking up in chair, modern studio, shocked expression.
23. **[00:13|0.6s]** 特写|推镜头|屏幕亮光。直播屏幕显示弹幕:“主播刚睡着了?”。音效:消息提示音。乐:轻快电子。提示词:PC monitor screen, chat comments, modern interface.
24. **[00:14|0.6s]** 特写|平移|书本光。安娜桌上的语文课本,李白插图手里拿着手机。音效:书页翻动声。乐:神秘结尾音。台词:“卧槽?” 提示词:History textbook illustration of Li Bai holding a smartphone, subtle detail.
25. **[00:14|0.6s]** 特写|定格收尾|黑场。安娜对着镜头惊恐又好笑的表情。转场:黑场。音效:相机快门声。乐:音乐骤停。台词:“家人们谁懂啊……” 提示词:Freeze frame of streamer's funny shocked face, fading to black.
然后,我们将输出的25个详细的分镜输入给NanoBananaPro。这里同样使用我我开发的CloserAI Flow 节点来完成。(毕竟我们是要走免费路线),

挑了张合适的:

有了分镜图之后,在seedance2.0进行生成:

提示词我没详细写,毕竟有分镜图帮我们表达。
同时加上我不是Seedance2.0的人民币玩家,积分有限。其它人民币玩家可以把脚本截图一起输入作为参考进行生成。
效果如下。
我用可怜的积分又跑一个:
25个分镜图,对于15秒长度的叙事太多了,我建议是9宫格或者16宫格。25宫格适合打架或者快速切换镜头的叙事表达。
分镜我在RH上也有应用可以去尝试生成然后在即梦中生成视频。同时,RunningHub 刚开启了 2026「骏马新程」创作者大赛,奖池有 2.5W。更多大赛详情可以看这里:https://tcn73taga4ku.feishu.cn/wiki/XckBwAIJyiHwo3kypwxcZr8anhb
本地算力不够怎么办?
如果本地设备算力不好的小伙伴,推荐使用线上comfyUI来运行体验:runninghub.cn

NanoBanana Pro分镜图应用体验地址:
https://www.runninghub.cn/ai-detail/1998278644248272898
注册地址:https://www.runninghub.cn/?utm_source=kol01-RH151
通过这个链接第一次注册送1000点,每日登录送100点
最后几句:
如果对你有帮助,请一键三连支持下我,感谢
CloserAI 3D Pose Editor:http://aigc.douyoubuy.cn/2025/12/03/3448/ closerAI-nanoPrompts: http://closerai.douyoubuy.cn/2025/11/24/3396/ closerAI 分镜设计 软件(exe)本地运行版closerAI 分镜设计 软件(exe)本地运行版 操作说明文档以下是closerAIwater节点:closerAIsorawater Sora 水印移除 ComfyUI 节点分镜分词器节点:closerAI分词器节点说明json结构化提示词 http://aigc.douyoubuy.cn/2025/11/05/3242/
以上是closerAI团队制作的stable diffusion comfyUI closerAI 导演分镜+qwen3-VL分镜生成工作流的介绍,当然,也可以在我们closerAI会员站上获取(查看原文)。
以上,既然看到这里了,如果觉得不错,随手点个赞、在看、转发三连吧,如果想第一时间收到推送,也可以给我个星标⭐~谢谢你看我的文章,我们,下次再见。
>/ 作者:JimmyMo
更多AI前沿科技资讯,请关注我们:

主题授权提示:请在后台主题设置-主题授权-激活主题的正版授权,授权购买:RiTheme官网

评论(0)